3月用电体检活动圆满结束!
300多家企业参与;
单项功能点击达3700多次;
活动期间我们收到多家企业用户反馈,其中居然因使用“用电体检”功能,帮助企业节约4万多基本电费;因此特选择其中三家企业,分享他们的使用心得!
某企业之前变压器是2500kVA,使用用电体检功能检查后,通过扣分项发现有变压器轻载运行,且该变压器在一段时间内负荷不会出现增长的情况,就报停了变压器,每月节约基本电费4万余元;3月份体检时,发现基本电费计费方式有容量改需量的空间,就申报了4月份按需量计费,预计可节约电费7千余元,降低了用电成本。

每天关注用电体检,你也是节约电费小能手!!
将危险扼制在源头
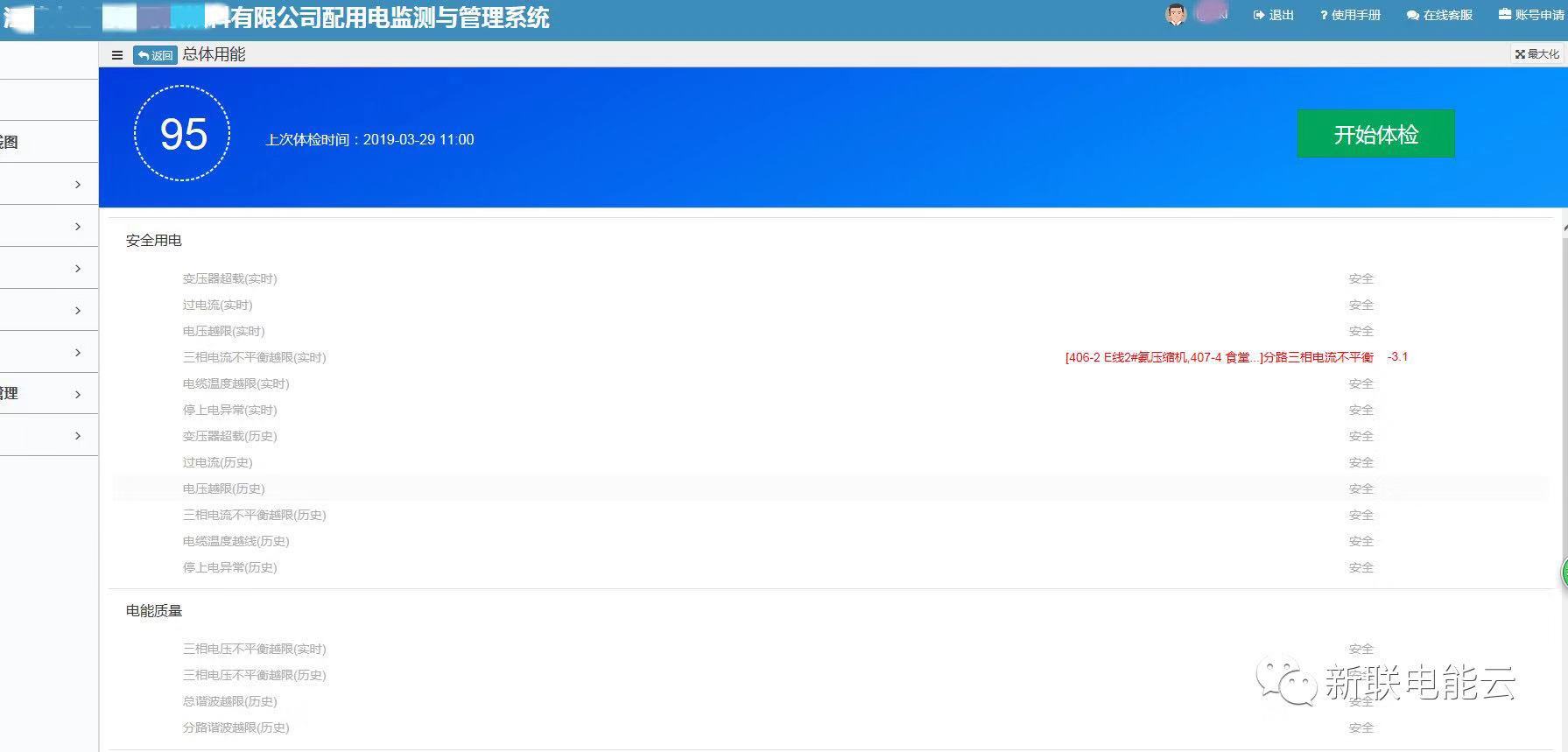
某饮料有限公司:我们使用用电体检,在扣分项中检查出1#变压器低压总和部分分路存在三相电流不平衡情况(三相电流不平衡的主要危害是造成零线电流增大,会导致电缆烧毁引起重大的安全事故),通过使用体检功能中的留言功能与新联专家在线实时沟通指导。根据建议将部分单相电设备进行调整,使三相电流基本平衡,公司比较关注用电安全情况,现在这种情况已基本不再出现了。

经常关注用电体检扣分项,安全问题防患于未然!!
避免罚款也是一种节流
某主变电所:根据用电体检检查的结果,其中有一个扣分项显示功率因数过低;就因为有一条进线的功率因数低于0.9,造成了力调电费罚款。后来还向财务要了近2个月的电费单,确认确实存在罚款情况,将近2万元,然后对电容柜进行排查,发现部分电容出现鼓包的情况,导致所有电容分路全部投入仍然不能满足补偿的需求,因此计划找相关厂家对电容柜进行维护,同时在新联的系统中设置功率因数不达标的告警,后期也会加强管理,避免罚款的出现。

关注告警,远离罚款!!
每天关注用电体检功能中的扣分项,使用专家建议按照建议提升体检比分;
若还无法解决问题,可使用“留言”功能;在线留言问题我们用电专家会在第一时间为您答疑解惑!